Pour structurer les projets complexes, développer l'ingénierie système dans Fédération

Deutsch English Español Français Italiano
pour structurer les projets complexes developper lingenierie systeme dans federation None illustration.PNG

Quand on entreprend la conception et la fabrication d'une constellation de satellites, d'un lanceur orbital, ou d'une usine de production de ressources sur Mars, soit des systèmes complexes, il est essentiel de disposer d'une méthodologie ingénierie système solide.

 

Nous avons au sein de Fédération de nombreux projets qui apparaissent comme complexes voire très complexes, et qui apparaissent souvent comme complètement hors de portée d'une communauté de bénévoles non spécialistes remplie de bonne volonté mais qui ne contribue que sur son temps libre.

Oui, notre objectif est bien de fournir la structure et les moyens pour que des passionnés, sans exigence de compétences, d'expérience ni de diplômes, parviennent à concevoir et fabriquer des systèmes qui accèderont à l'orbite terrestre, et iront même au-delà.

Le retour partagé des équipes des projets les plus complexes menés actuellement dans le cadre Fédération, comme le lanceur Ad Astra ou la production de ressources martiennes MarsProof, est qu'il y a un tâtonnement important dans la méthode de structuration du projet global.

L'approche jusqu'ici encouragée plus ou moins consciemment dans Fédération est "concevez et construisez des briques, des sous-systèmes assez petits pour qu'ils puissent être gérés par une petite équipe projet et construites dans un fablab par un petit nombre de personnes". Cette approche montre clairement ses limites, et alors qu'elle est tout à fait pertinente pour un BGC ou un SEE, elle l'est beaucoup moins pour un Phoenix ou un Space Servicer.

 

D'où le constat de la nécessité d'introduire dans Fédération de la méthodologie d'ingénierie système. Nous avions commencé à en discuter l'année dernière sur une recommandation d'une personne d'ArianeWorks, 

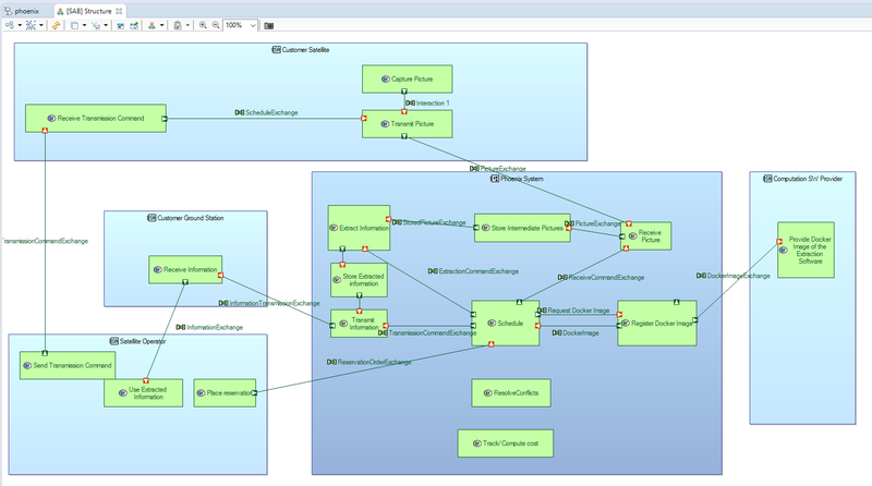
Et nous avons commencé au mois de novembre l'application de la modélisation architecturale des systèmes Arcadia (MBSE, Model Based System Engineering) à la conception du projet Phoenix, une infrastructure informatique orbitale. Nous consacrons maintenant une réunion de travail par semaine d'environ 1h30 au sujet, guidés par Loïc, expert de la méthode et utilisateur dans son cadre professionnel.

Nous utilisons l'outil open source Capella, qui a été conçu spécialement pour la mise en oeuvre de la méthode Arcadia. En pratique, c'est Loïc qui contrôle l'outil et partage son écran aux autres présents de la réunion, et nous réfléchissons ensemble sur les différentes étapes. A la fin de la réunion, Loïc pousse les fichiers actualisés du projet Capella dans le Gitlab du projet Phoenix, ils peuvent alors être librement récupérés par les autres membres du projet, et n'importe quel autre membre disposant de Capella peut reprendre le lead d'une réunion suivante.

 

Nous avons jusqu'ici réalisé l'étape d'analyse fonctionnelle appliquée au projet Phoenix, qui décrit les différents acteurs et entités qui intéragissent avec le système en cours de conception, et les interactions qu'ont ces acteurs et entités avec le système.

Nous allons dans les prochaines semaines continuer la conception en descendant dans les couches, en finalisant l'analyse système puis en passant à la couche logique puis enfin à la couche physique. Nous comptons aussi utiliser cette démarche appliquée à Phoenix comme archétype qui pourra servir de référence pour les autres projets Fédération. D'où le fait de documenter cette approche, en partie par les compte-rendus publiés dans l'espace du projet, et aussi par des articles plus généraux comme celui-ci.

Et nous avons besoin d'aide ! Que vous connaissiez ou non la méthode MBSE, rejoignez-nous au sein du projet Phoenix et venez apprendre et contribuer ensemble, pour faire une réalité des projets toujours plus complexes que vise Fédération !

retour à la liste